An AUTOSAR Tool Platform
Handling AUTOSAR files today is a challenge for many people working in diverse fields of automotive software development. A larger AUTOSAR model can be gigabytes large, and reading it without the proper tool is almost impossible. The data model is complex, implementing inheritance, using cross-references, containments, and other complicated solutions, like variant handling. Our main goal with RED is to provide a simple-to-use, performant tool for various use cases that simplify some aspects of software development processes, like integration, software component testing, test automation, trace file analysis, data collection, and signal data analysis.
Features
- Free text search in AUTOSAR models
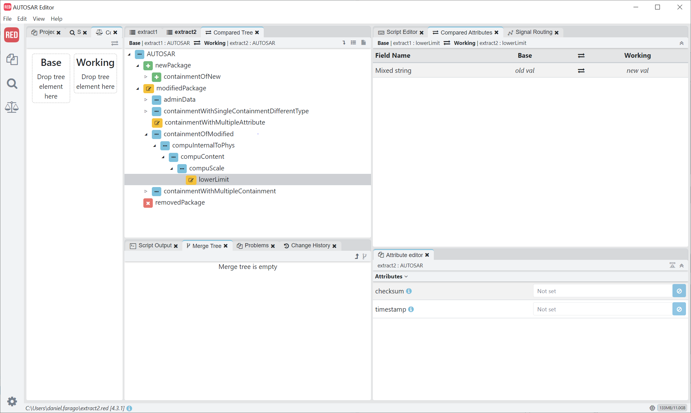
- AUTOSAR model compareison
- AUTOSAR model validation, even with custom rules
- Scripting
- Code generation
- CI integration
- Split and merging of AUTOSAR models

Architecture
At the heart of RED resides our AUTOSAR model parser Java library. Many use cases need automatic handling of AUTOSAR models, or often third-party applications need information from an AUTOSAR model. That's why we separated the parser component from the UI so that the main functionality can be available under any circumstances in a platform-independent way. We built the Desktop UI Application on top of Electron, using Angular and TypeScript. This technology stack allows us to use the application even in a browser as part of a larger backend system. The GUI communicates to the Autosar Parser module via a RESTful web service.

Try it for free!